FMEA-Software

Fehlerquellen identifizieren, bewerten & verhindern.
Software CAQ.Net
FMEA nach
VDA/AIAG, FMEA-MSR
Nahtlose Dokumentation &
Nachvollziehbarkeit
Schnelle
Bewertung & Priorisierung

FMEA-Software Risk.Net
FMEA-Software Risk.Net

Mehr Effizienz dank FMEA-Software

Die IATF 16949 konforme FMEA-Software Risk.Net unterstützt Sie dabei, potenzielle Fehlerquellen schon in der Entwicklungsphase systematisch zu identifizieren, zu bewerten und durch vorbeugende Maßnahmen Kontrolle über Risiken zu gewinnen. So vermeiden Sie Fehlerfolgekosten in der Produktion oder sogar beim Kunden.

Die größten Herausforderungen bei der Erstellung von FMEAs liegen in der Komplexität, der Datenqualität und der Akzeptanz im Team. Daher ist es umso wichtiger, dass die verwendeten Daten genau und vollständig sind. FMEAs auf Basis von Excel-Listen oder Papier bergen in der Praxis zahlreiche Herausforderungen: Häufig fehlt die Nachvollziehbarkeit von Änderungen, was die Qualität der Analyse und die Auditfähigkeit beeinträchtigt. Auch die Versionierung ist fehleranfällig – unterschiedliche Dateistände führen schnell zu Verwirrung und unnötigem Mehraufwand. Moderne FMEA-Software kann hier deutlich effizientere Lösungen bieten. Mit Risk.Net können Sie sämtliche FMEA-Arten, wie beispielsweise Design- Prozess-, Produkt- oder System-FMEAs umsetzen.


Die 7 Schritte der FMEA in der Software

Risk.Net begleitet Sie bei der Erstellung von FMEAs in Einklang mit den Vorgaben des durch AIAG und VDA harmonisierten FMEA-Handbuchs und unterstützt Sie bei der korrekten Abbildung und konformen Umsetzung der von dieser Richtlinie geforderten 7 Schritte der FMEA:

Neben den FMEA-Basisinformationen definieren Sie in diesem Schritt die Teammitglieder und weitere Informationen für den FMEA-Formblatt-Kopf. So können Sie an dieser Stelle etwa Kommentare, Grafiken und Dokumente anhängen oder Blockdiagramme und Prozessablaufpläne innerhalb der FMEA-Software verknüpfen.

FMEA – Schritt 1: Vorbereitung und Scoping

Grafische Darstellung der FMEA-Struktur inkl. Anlage aller benötigten Strukturen – dabei können Sie mit mehr als drei Hierarchieebenen arbeiten.

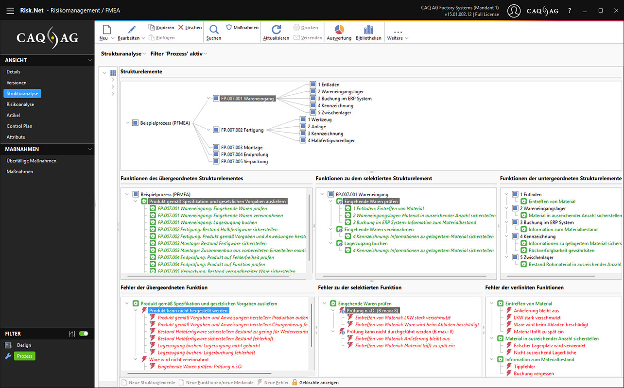
FMEA – Schritt 2: Strukturanalyse

In diesem Schritt der FMEA können Sie zu jedem Systemelement eine oder mehrere Funktionen erstellen. Hierzu zeigt die FMEA-Software die Funktionen des im Strukturbaum markierten Systemelements sowie die untergeordneten Systemelemente mit deren Funktionen. Per Drag & Drop können Sie diese Elemente dann miteinander verknüpfen.

FMEA – Schritt 3: Funktionsanalyse

Analog zur Funktionsanalyse definieren Sie in diesem Schritt die Fehler auf Basis der Funktionen und verknüpfen diese per Drag & Drop miteinander. Zu diesem Zweck stellt die Software die B-Bewertungen der Folgen dar und vererbt diese entsprechend. Zusätzlich können Sie sich bei der Fehleranalyse alle Fehlernetze einer FMEA grafisch anzeigen lassen.

FMEA – Schritt 4: Fehleranalyse

An dieser Stelle können Sie sowohl die IST-Maßnahmen als auch die Bewertung des aktuellen Auftretens und der aktuellen Entdeckung definieren. Neben den klassischen Attributen können Sie hier weitere Attribute wie Kommentare, Links etc. hinzufügen. Um den IST-Stand auszuwerten und zielführend in die Optimierungsphase überzugehen, bietet die Software eine Häufigkeitsanalyse der AP an. Diese zeigt grafisch übersichtlich die Aufgabenprioritäten und kann somit auch als Teil eines Statusberichts genutzt werden.

FMEA – Schritt 5: Risikoanalyse

Für den Schritt der Optimierung können Sie zu jeder Ursache neue Maßnahmenstände bzw. „States“ in der FMEA-Software anlegen. Hierbei können Sie in jedem Maßnahmenstand optimierende Vermeidungs- und/oder Entdeckungsmaßnahmen mit Verantwortlichem, Termin und Status definieren. Sämtliche Maßnahmenstände und Maßnahmen werden direkt und übersichtlich mittels einer hierarchischen Struktur in der Software angezeigt.

FMEA – Schritt 6: Optimierung

Im finalen Schritt der FMEA können Sie die Ergebnisse im Formblatt inklusive AP gemäß AIAG und VDA methodisch korrekt darstellen und exportieren. Im Formblatt werden auch die zum Fehler zugehörigen Funktionen und Systemelemente bei den Folgen- und Ursachenebenen dargestellt, womit eine übersichtliche Formblattdarstellung gewährleistet wird. Die AP-Häufigkeitsanalyse lässt sich hier ebenfalls sinnvoll in die FMEA-Präsentation einbinden, sodass Sie schnell einen Überblick über die Anzahl der Restrisiken bekommen. Letztlich können Sie an dieser Stelle zusätzliche grafische Auswertungen bzgl. Maßnahmen und Bewertungen durchführen oder auch nach weiteren Informationen aus der FMEA filtern.

FMEA – Schritt 7: Präsentation


Digitalisieren Sie Ihre FMEA-Prozesse

Die FMEA-Software Risk.Net bietet Ihnen folgende Vorteile:

  • Versionssicherheit
  • Automatisierte Aufgabenpriorität (AP)- und Risikoprioritätszahl (RPZ)-Berechnung
  • Verknüpfung mit Maßnahmenplänen
  • Basis-FMEAs als Knowledge-Base für wiederverwendbare FMEAs
  • Vollständige Rückverfolgbarkeit und Audit-Sicherheit
  • Nahtlose Integration in Ihre bestehende Systemlandschaft

Risk.Net – Mehr als nur eine FMEA-Software

Neben den 7 Schritten der FMEA bietet die ganzheitliche Risikomanagement-Software Risk.Net u.a.:

  • Risikomanagement nach DIN EN ISO 14971
  • HACCP mit ISO 22000 konformem Entscheidungsbaum
  • Assistentengeführte Verknüpfung von FMEA, Control Plan und Prüfplan
  • Transparente Nachverfolgung aller Schulungsaktivitäten
  • Ursachenforschung mittels Ishikawa-Diagramm und 5-Why

FMEA-Software FAQ

Wann lohnt sich der Einsatz einer FMEA-Software?

Wenn Sie Risiken früh erkennen möchten, Projekte normkonform dokumentieren müssen, mehrere Abteilungen / Standorte einbinden oder Audits & Nachweispflichten haben.

Ist die FMEA-Lösung sofort einsatzfähig?

Risk.Net ist eine Standardsoftware, mit der Sie dank No-Code-Design ohne Programmierkenntnisse out of the box FMEAs anlegen können. Die kostenlosen Screencasts & im Wartungsvertrag enthaltenen Anwenderworkshops ermöglichen einen schnellen Einstieg in die Software.

Kann ich bestehende FMEA-Daten übernehmen?

Schnittstellen & Importmöglichkeiten ermöglichen die Migration bestehender Daten nach einer Systemanalyse und abhängig vom Datenformat.

Warum CAQ AG?

Serviceversprechen und Produktphilosophie

Unser Serviceverständnis basiert darauf, unseren Kunden in sämtlichen Aspekten rund um unsere Softwarelösung zur Seite zu stehen. Hierzu bieten wir mit unserem Wartungsvertrag ein Komplettpaket, in welchem alles enthalten ist, um die durchgängige Betreuung Ihrer CAQ.Net Softwarelösung vor, während und nach der Inbetriebnahme zu gewährleisten.

  • Inklusive
    Updates, Upgrades & Releasewechsel
  • Inklusive
    Support durch QM- und IT-Profis
  • Inklusive
    Anwenderworkshops
  • Inklusive
    Screencasts
  • Inklusive
    Normenkonformität
  • Inklusive
    Informationssicherheit